|
Navigation: Reference Manual > PRISM Functionality > Compliance > Sub Plan |
Send comments on this topic. |
The Sub Plan is the utilization plan that will be used to monitor the diversity compliance for the contract. The sub plan is presented as an organization chart for ease of review and use.
Accessing the Sub Plan
The sub plan page may be accessed by selecting the small hamburger menu then selecting "Sub Plan". This functionality is available only if:
1.Your jurisdiction has the featured turned on
2.Your company is a prime on the contract
The Sub Plan Chart
The sub plan is shown as a chart. This is a very intuitive way to show the relationships of the subs while still show the utilization plan. This plan may be modified but it is important to know that the modifications are not instantly made. The modifications are sent to the jurisdiction for review and approval. Until the modification are approved or returned to the prime for other corrections. The plan is locked from further editing.
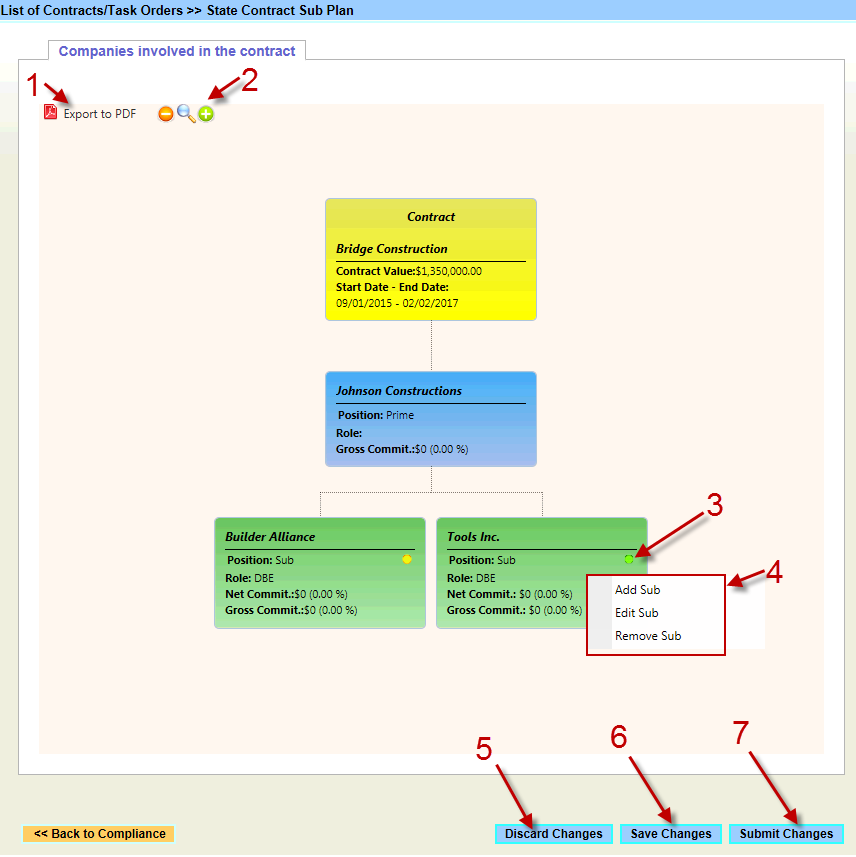
Sub Plan Chart for a prime with two subs

Sub Plan Chart Components
The following are the components of the sub plan chart. Refer to the illustration (above).
1. "Export" generates PDF file with current sub plan;
2. Zoom in/out, set to default and zoom in icons;
3. Round indicator shows availability of the Sub in the Plan. Can be of three colors:
- Green: Sub can be freely edited or removed from plan;
- Yellow: Can be modified but not removed from plan. It happens when Company already has records in the system (For example Payments or Invoices);
- Red: Can be neither edited or removed. This happens when plan is locked after being submitted. It will become available once reviewed by jurisdiction specialist;
4. To modify sub plan
A. Right-mouse-click on any editable company in the chart (except the prime)
B. Select the appropriate operation based on the indicator color)
C. Enter the appropriate information in the sub plan popup screen
D. Click "Save" on the sub plan popup
5. Used to reset the Sub Plan to active sub plan (sub plan currently being used). It is not going to remove any actual data only draft changes.
6. Saves the current changes; without sending it to jurisdiction for approval. At this point the jurisdiction is unaware of your proposed changes.
7. Opens a confirmation form where you will be able to add "Memo" and attach a PDF file (up to 2MB). This information will be sent to jurisdiction specialist along with suggested Sub Plan for review. The jurisdiction may do any one of two things:
A. Accept your proposed changes. You will receive an email that your changes have been accepted. The sub plan will become the official plan.
B. Reject your proposed changes and offer you some recommendations for acceptance. You will receive and email of the rejection, the comments from the jurisdiction. The sub plan will be unlocked for your editing again.
Notes:
- Once Sub Plan is sent it is going to be locked. Only jurisdiction specialist will be able to unlock it, so be careful;
- When Sub Plan is Accepted or Declined there will be notification sent. Make sure correct email is set "Contact Information 1" email.
|
|
PRISM Compliance Management - Copyright © 2018 Early Morning Software, Inc. |